有用Tool のバックアップ(No.22)

Note/有用Tool?
Top/有用Tool

有用Tool Edit

 翻訳時に役に立つ物の紹介です。このページではToolやアプリ、サービス等を特集します。

目次 Edit

Oblivion専用 Edit

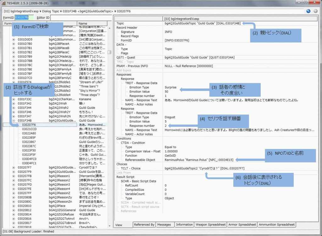
Mod向け Edit

Wiki専用 Edit

新規の翻訳Modページ作成用 Edit

完全に未訳のModの新規の翻訳プロジェクトを作成 Edit

ある程度翻訳されたModのデータを使った新規の翻訳プロジェクトの作成 Edit

翻訳プロジェクトの更新 Edit

以前のTool Edit

 今ではL10NToolsに殆どその機能を取り込まれているので大抵不要ですが記録のために説明は残しておきます
詳しい比較はL10NToolsの文書を参考にしてください

Wikiデータ取得 Edit

一般 Edit

翻訳・辞書 Edit

エディタ Edit

差分パッチ作成 Edit

その他 Edit

Webサービス Edit

資料 Edit

翻訳・辞書 Edit


*1 これを使えば、元のModにデータをインポートしないで別espで翻訳を実現できるようになったりする。但し本家では提供されて無い手法ではあるので注意
*2 WikiデータをダンプしたアーカイブをUPする事でWikiコンテンツをリストアする機能

トップ   新規 一覧 検索 最終更新   ヘルプ   最終更新のRSS